CS351
Typical tool setups
Single channel handheld tool
Using an ErgoSpin tool with integrated start button and CW/CCW switch on the tool (optionally using the NokAck button).
The signals used in this scenario are:
- CW
- CCW
- CcwSel
- CwLock, CcwLock
- CwAnd, CcwAnd
Single channel spindle with external start
Using an ErgoSpin tool or a spindle with external CW/CCW start (optionally using a NokAck button).
The signals used in this scenario are:
- CW
- CCW
- CcwSel
- CwLock, CcwLock
- CwAnd, CcwAnd
OpenProtocol IO access
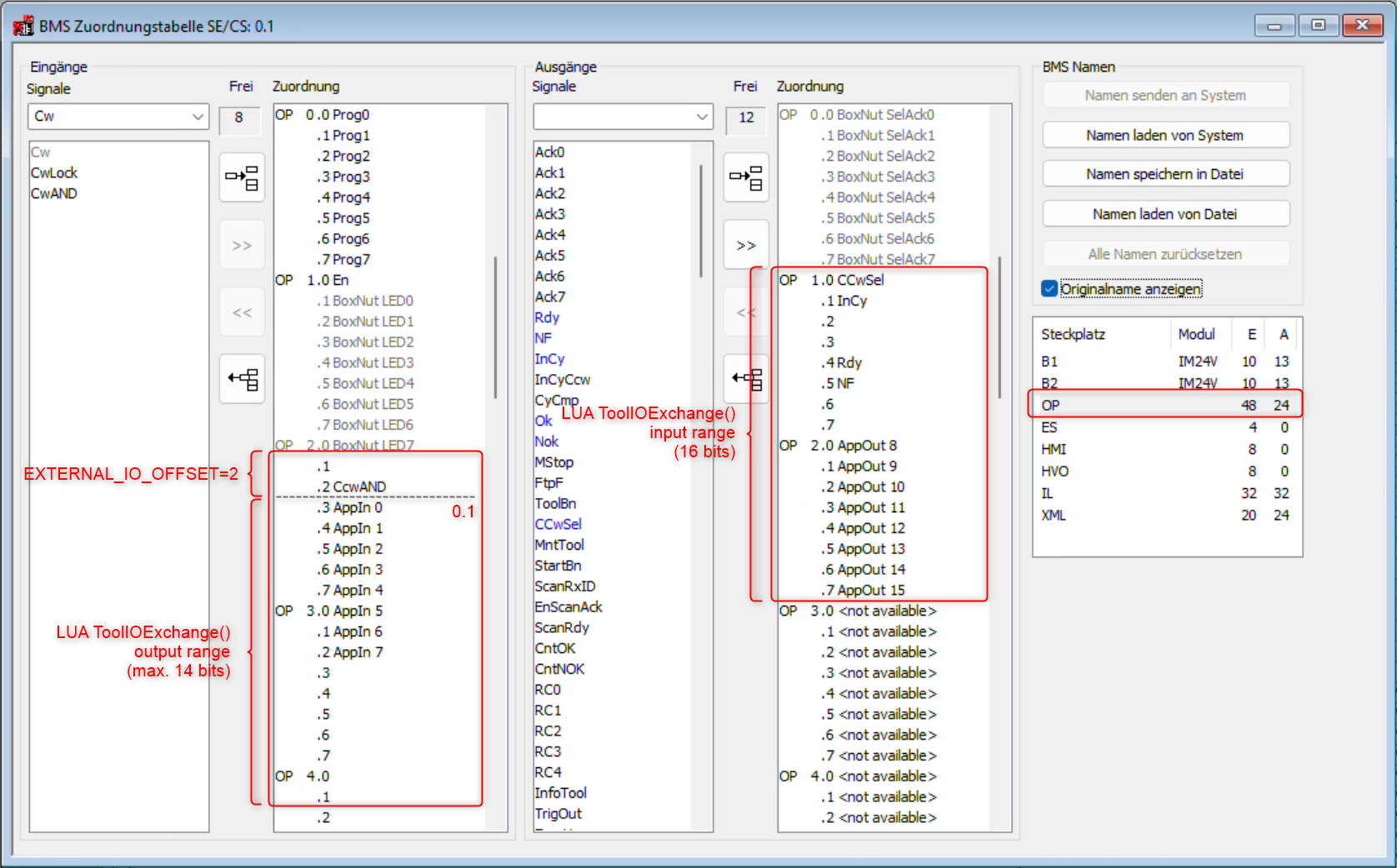
Aditional I/O signals (8 in, 8 out) can be accessed through OpenProtocol and mapped to any I/O through the PLC assignment table.
In CS351, the system actually provides 16 inputs and 16 outputs (see the following screenshot). These are cyclically read/written by OGS:
However, only a subset is usable as custom I/O, as parts are required for operating the tool:
- CS351 Inputs OP2.1-2.2: Used by OGS for ActEn and CcwLock/CcwAnd
- CS351 Outputs OP1.0-OP1.7: Used for tool status inputs
To access the custom IO signals from LUA, the following is required:
-
Set
EXTERNAL_IO_OFFSET=in station.ini in the[OPENPROTO]section to a non-zero value. The value defines the actual offset, where the LUA output signal start - usually this is set toEXTERNAL_IO_OFFSET=2, so all LUA output signals starting from OP2.3 (CS351 inputs) can be controlled. -
Cyclically call to
ToolIoExchange()from LUA.
Note, that the number of available outputs vary according to the EXTERNAL_IO_OFFSET= definition. The offset given moves the process data image for the LUA function accordingly - with offset=2, bit 0 of the data returend from the LUA function is then OP 2.3 (as shown in the screenshot above).
The input data (for the LUA function) always reports all available 16 inputs, i.e. the custom signals are usually in the upper 8 bits of the returned data (mapping to OP 2.0 - OP 2.7).
LUA ToolIoExchange() function
| Function Name | Return Type | Description | Tags |
|---|---|---|---|
ToolIoExchange(tool:integer, output:integer) |
input:integer, error:string |
Writes output data to the tool interface and returns the current input data. If and error occurs, then error is non-nil and provides an error message. |
None |
Sample LUA code
Here is some sample code, mirroring the custom inputs to the custom outputs:
-- station_io.lua
-- Requirements:
-- * Define Channel_01 as OpenProtocol tool (CS351/KE350) in station.ini
-- * Set EXTERNAL_IO_OFFSET=2 in [OPENPROTO] section
-- Handle the OpenProtocol IOs
local prev_output = nil
local prev_input = nil
local output = 0
local channel = 1 -- use Channel_01
local tool_error = nil
-- StatePoll is called cyclically
local function OnStatePoll(info)
local wf = info.Workflow
-- Cyclically update the OpenProtocol I/O data
local input, err = ToolIOExchange(channel, output)
if err then
if not tool_error then
SetLuaAlarm('ToolIO', -2, param_as_str(err))
XTRACE(1, param_as_str(err))
tool_error = true
end
return nil
else
if tool_error then
ResetLuaAlarm('ToolIO')
XTRACE(8, 'Tool3 IO running!')
tool_error = nil
end
if output ~= prev_output or input ~= prev_input then
XTRACE(16, string.format('IO changed. Input: %02Xh, Output: %02Xh', input, output))
prev_output = output
prev_input = input
end
end
-- mirror input to output - note: custom inputs are the high byte!
output = input / 256
end
if StatePollFunctions ~= nil then
StatePollFunctions.add(OnStatePoll)
end
